Hinweis
Für den Zugriff auf diese Seite ist eine Autorisierung erforderlich. Sie können versuchen, sich anzumelden oder das Verzeichnis zu wechseln.
Für den Zugriff auf diese Seite ist eine Autorisierung erforderlich. Sie können versuchen, das Verzeichnis zu wechseln.
von Won Yoo
Dieser Abschnitt des Dokuments bezieht sich auf Microsoft Application Request Routing Version 2 (Routing von Anwendungsanforderungen) für IIS 7 und höher.
Ziel
Um das Feature für die Inhaltscodierungskomprimierung in Routing von Anwendungsanforderungen (ARR) zu verstehen und zu konfigurieren.
Voraussetzungen
Dies ist eine erweiterte Funktion in ARR. In diesem Artikel wird davon ausgegangen, dass Sie mit der allgemeinen Funktionalität von ARR vertraut sind und wissen, wie Sie ARR mit dem Datenträgercache bereitstellen und konfigurieren können. Wenn dies noch nicht geschehen ist, wird dringend empfohlen, die folgende exemplarischen Vorgehensweisen einzusehen, bevor Sie fortfahren:
- Konfigurieren und Aktivieren des Datenträgercaches beim Routing von Anwendungsanforderungen
- Cachehierarchieverwaltung mithilfe des Routing von Anwendungsanforderungen
- Bereitstellung des Application Request Routing im CDN
- Durchsuchen von zwischengespeicherten Inhalten auf der Festplatte bei der Weiterleitung von Anwendungsanforderungen
- Löschen zwischengespeicherter Objekte
- Manuelles Überschreiben von Cachesteuerungsdirektiven mithilfe des Anwendungsanforderungsroutings
- Aufwärmen von Cacheknoten bei der Weiterleitung von Anwendungsanforderungen
Wenn Routing von Anwendungsanforderungen Version 2 noch nicht installiert ist, kann es über diese Adresse herunterladen werden:
- Microsoft Application Request Routing (Anwendungsanforderungsrouting) Version 2 für IIS 7 (x86) hier (
https://download.microsoft.com/download/4/D/F/4DFDA851-515F-474E-BA7A-5802B3C95101/ARRv2_setup_x86.EXE). - Microsoft Application Request Routing (Anwendungsanforderungsrouting) Version 2 für IIS 7 (x64) hier (
https://download.microsoft.com/download/3/4/1/3415F3F9-5698-44FE-A072-D4AF09728390/ARRv2_setup_x64.EXE).
Führen Sie die in diesem Dokument beschriebenen Schritte aus, um ARR Version 2 zu installieren.
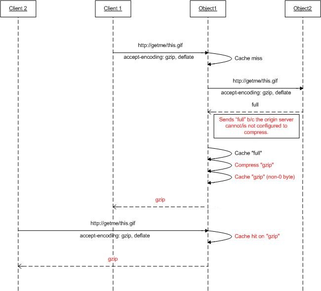
Schritt 1 - Übersicht über die Komprimierungsfunktion in ARR.
Basierend auf dem accept-Codierung-Anforderungsheader können die Webserver eine Antwort in einem codierten (komprimierten) Format komprimieren, das der Client verstehen kann. Auch wenn viele Webserver unterschiedliche Komprimierungsformate wie gzip oder deflate unterstützen, sind sie möglicherweise nicht aktiviert. Wenn Anforderungen mithilfe von ARR laufen und ARR so konfiguriert sind, dass es als Cacheproxy verwendet werden, kann ARR so konfiguriert werden, dass die Antworten komprimiert werden (und daher die Inhalte als komprimierte Objekte zwischengespeichert werden), auch wenn die Ursprungswebserver die Antworten basierend auf dem accept-Codierung-Header möglicherweise nicht komprimieren.
Das folgende Diagramm zeigt, wie dieses Feature funktioniert:
Schritt 2 - Aktivieren/Deaktivieren der Komprimierung auf ARR.
Dieses Feature ist standardmäßig aktiviert und befindet sich auf der Seite Cachekonfiguration.
Starten Sie den IIS-Manager.
Der Datenträgercache für ARR wird auf Serverebene konfiguriert. Wählen Sie in der Navigationsstrukturansicht den Server aus.

Doppelklicken Sie auf Application Request Routing Cache.
Klicken Sie im Bereich Aktionen auf Cachekonfiguration.
Verwenden Sie das Kontrollkästchen Komprimierung aktivieren zum Aktivieren oder Deaktivieren dieses Features in ARR.
Zusammenfassung
Sie haben jetzt erfolgreich einen Datenträgercache für ARR konfiguriert und aktiviert. Weitere exemplarische Vorgehensweisen für ARR Version 2 finden Sie in den Dokumenten in diesem Artikel.



