Hinweis
Für den Zugriff auf diese Seite ist eine Autorisierung erforderlich. Sie können versuchen, sich anzumelden oder das Verzeichnis zu wechseln.
Für den Zugriff auf diese Seite ist eine Autorisierung erforderlich. Sie können versuchen, das Verzeichnis zu wechseln.
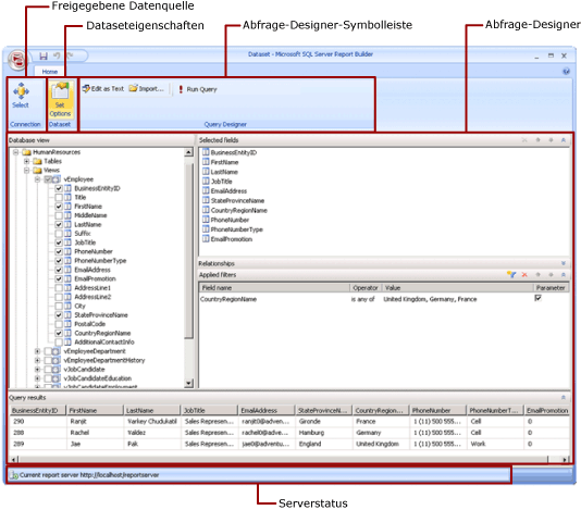
Das Entwurfsfenster für freigegebene Datasets dient zum Erstellen von Datasetabfragen, die Sie für andere Benutzer freigeben können. Im Fenster können Sie eine freigegebene Datenquelle auswählen, Eigenschaften für das freigegebene Dataset angeben und im Abfrage-Designer eine Abfrage erstellen.
.gif)
Weitere Informationen zum Arbeiten mit Daten in einem Bericht finden Sie unter Hinzufügen von Daten zu einem Bericht (Berichts-Generator und SSRS).
In diesem Artikel
Menüband
Abfrage-Designer-Oberfläche
Anzeigen von Abfrageergebnissen
Speichern des freigegebenen Datasets
Menüband
Das Menüband bietet schnellen Zugriff auf die Befehle, die Sie zur Ausführung einer Aufgabe benötigen. Die Befehle sind in den folgenden logischen Gruppen organisiert: Verbindung, Dataset und Abfrage-Designer.
Verbindung
Verwenden Sie die Schaltfläche Auswählen in der Gruppe "Verbindung", um eine freigegebene Datenquelle im Bericht auszuwählen, oder navigieren Sie zu einer freigegebenen Datenquelle auf dem Berichtsserver.
Hinweis |
|---|
Ein freigegebenes Dataset muss auf einer freigegebenen Datenquelle basieren. Wenn die benötigte Datenquelle nicht verfügbar ist, müssen Sie auf dem Berichtsserver eine Datenquelle erstellen. Weitere Informationen finden Sie unter Erstellen, Löschen oder Ändern einer freigegebenen Datenquelle (Berichts-Manager) in der Dokumentation zu Reporting Services in der SQL Server-Onlinedokumentation. |
Weitere Informationen finden Sie unter Datenverbindungen, Datenquellen und Verbindungszeichenfolgen in Berichts-Generator.
Dataset
Verwenden Sie die Schaltfläche Optionen festlegen, um Eigenschaften des freigegebenen Datasets festzulegen. Dabei handelt es sich um Folgendes:
Felder. Sie können ein Feld hinzufügen oder ein Feld in der Feldauflistung bearbeiten.
Datenoptionen. Sie können Optionen festlegen, die sich auf die Übereinstimmungskriterien und die Sortierreihenfolge auswirken, z. B. Berücksichtigung der Groß- und Kleinschreibung und Sortierung.
Filter. Sie können Filter definieren, um die Daten in einem Bericht einzuschränken, nachdem der Bericht über die Datenverbindung abgerufen wurde.
Parameter. Sie können einen Parameter hinzufügen oder Parameteroptionen bearbeiten. Sie können z. B. einen Standardwert für jeden Parameter angeben, damit Sie einen Cacheaktualisierungsplan für dieses freigegebene Dataset auf dem Berichtsserver erstellen können.
Die von Ihnen festgelegten Werte werden der Definition des freigegebenen Datasets auf dem Berichtsserver hinzugefügt. Wenn ein Berichtsautor dieses freigegebene Dataset in einen Bericht einschließt, gelten die von Ihnen angegebenen Optionen für diese Datasetinstanz.
Ein Berichtsautor kann die folgenden Optionen überschreiben, nachdem ein freigegebenes Dataset einem Bericht hinzugefügt wurde: "Sortierung", "Unterscheidung nach Groß-/Kleinschreibung", "Unterscheidung nach Akzent", "Unterscheidung nach Kanatyp", "Unterscheidung nach Breite" und "Teilergebnisse". Es können auch weitere Datasetfilter erstellt werden, um die Daten im Bericht einzuschränken.
Weitere Informationen finden Sie unter Erstellen von Berichten zu eingebetteten und freigegebenen Datasets (Berichts-Generator und SSRS).
Weitere Informationen zu Cacheaktualisierungsplänen finden Sie unter Zwischenspeichern von freigegebenen Datasets (SSRS) in der Reporting Services-Dokumentation in der SQL Server-Onlinedokumentation.
Abfrage-Designer
Erstellen Sie mithilfe der Abfrage-Designer-Symbolleiste eine Abfrage, um die Daten anzugeben, die über die Datenverbindung abgerufen werden sollen. Die angezeigte Symbolleiste hängt vom Abfrage-Designer ab, der dem Datenquellentyp der Datenverbindung zugeordnet ist.
Weitere Informationen finden Sie im Thema für den jeweiligen Datenquellentyp unter Hinzufügen von Daten aus externen Datenquellen (SSRS) und Abfrage-Designer (Berichts-Generator).
Zurück zum Anfang
Abfrage-Designer-Oberfläche
Ein Abfrage-Designer hilft Ihnen, eine Abfrage in der für die externe Datenquelle erforderlichen Syntax zu erstellen.
Bei einigen Datenquellentypen ist ein grafischer Abfrage-Designer verfügbar, mit dem Sie die Metadaten in einer externen Datenquelle durchsuchen können. Sie können Namen interaktiv vom Metadatenbereich in die Abfrageentwurfsoberfläche ziehen oder die gewünschten Namen interaktiv auswählen.
Einige Datenquellentypen unterstützen einen textbasierten Abfrage-Designer, mit dem Sie in anderen Tools (z. B. in SQL Server Management Studio) erstellte Abfragen einfügen können.
Für jeden Datenquellentyp gelten bestimmte Anforderungen für die von der externen Datenquelle unterstützten Abfragen. Weitere Informationen finden Sie im Thema für den jeweiligen Datenquellentyp unter Hinzufügen von Daten aus externen Datenquellen (SSRS) und Von Reporting Services unterstützte Datenquellen (SSRS) in der Reporting Services Dokumentation in der SQL Server Onlinedokumentation.
Zurück zum Anfang
Anzeigen von Abfrageergebnissen
Durch die Abfragen, die Sie in der Entwurfsansicht für freigegebene Datasets erstellen, werden beim Verarbeiten des Berichts Daten über die Datenverbindung abgerufen.
Führen Sie die Abfrage aus, um Beispieldaten von der Datenverbindung anzuzeigen. So können Sie sicherstellen, dass die Abfrage den erwarteten Datentyp zurückgibt. Die Spalten im Resultset stammen aus den Metadaten für Datenschemas aus der Datenverbindung. Die Spaltennamen werden zur Datasetfeldauflistung. Die im Abfrageresultset angezeigten Werte der Daten sind Entwurfszeitdaten. Nachdem Sie das freigegebene Dataset als Definition des freigegebenen Datasets auf dem Berichtsserver gespeichert haben, wird nur der Abfragetext gespeichert. Die Daten im Abfrageresultset werden nicht gespeichert.
Wenn ein Berichtsautor dieses freigegebene Dataset einem Bericht hinzufügt, wird ein Zeiger auf die Datasetdefinition auf dem Berichtsserver hinzugefügt. Im Bericht wird die Datasetfeldauflistung im Berichtsdatenbereich angezeigt. Der Abfragetext ist nicht verfügbar.
Zum Ausführen einer Abfrage werden andere Anmeldeinformationen verwendet als zum Anzeigen einer Berichtsvorschau oder Ausführen eines Berichts vom Berichtsserver. Weitere Informationen finden Sie unter Angeben von Anmeldeinformationen im Berichts-Generator.
Ausführen eines Berichts mit Parametern
Wenn die Abfrage Abfragevariablen enthält, werden automatisch Datasetparameter erstellt. Sobald Sie die Erstellung der Datasetabfrage abschließen, werden wiederum automatisch auf Datasetparameter festgelegte Berichtsparameter erstellt.
Enthält ein Bericht Parameter, kann der Bericht nur dann automatisch ausgeführt werden, wenn für alle Parameter Standardwerte festgelegt wurden. Falls einem Parameter kein Standardwert zugewiesen wurde, müssen Sie bei der Ausführung des Berichts einen Wert für den Parameter auswählen und dann auf der Registerkarte Ausführen auf Bericht anzeigen klicken.
Weitere Informationen finden Sie unter Berichtsparameter (Berichts-Generator und SSRS).
Zurück zum Anfang
Speichern des freigegebenen Datasets
Klicken Sie zum Speichern der erstellten Abfrage auf die Schaltfläche Berichts-Generator und anschließend auf Speichern oder Speichern unter. Navigieren Sie zum entsprechenden Ordner auf dem Berichtsserver, und speichern Sie die freigegebene Datasetdefinition. Das freigegebene Dataset steht anderen Benutzern erst zur Verfügung, wenn Sie es auf dem Berichtsserver speichern.
Zurück zum Anfang
Siehe auch
Konzepte
Hinzufügen von Daten zu einem Bericht (Berichts-Generator und SSRS)
Filtern, Gruppieren und Sortieren von Daten (Berichts-Generator und SSRS)
Hinweis