Nota:
El acceso a esta página requiere autorización. Puede intentar iniciar sesión o cambiar directorios.
El acceso a esta página requiere autorización. Puede intentar cambiar los directorios.
por Won Yoo
Esta sección del documento se aplica a la versión 2 del Enrutamiento de solicitud de aplicaciones de Microsoft para IIS 7 y versiones posteriores.
Objetivo
Para comprender y configurar la característica de compresión de codificación de contenido en Enrutamiento de solicitud de aplicaciones (ARR).
Requisitos previos
Esta es una característica avanzada en ARR. En este artículo se presupone conocimientos sobre la funcionalidad general de ARR y sobre cómo implementar y configurar ARR con caché de disco. Si aún no lo ha hecho, se recomienda revisar los siguientes tutoriales antes de continuar:
- Configuración y habilitación de la caché de disco en el Enrutamiento de solicitud de aplicaciones
- Administración de jerarquías de caché mediante el enrutamiento de solicitud de aplicaciones
- Implementación del enrutamiento de solicitud de aplicaciones en CDN
- Examen del contenido almacenado en caché en disco en el enrutamiento de solicitud de aplicaciones
- Eliminación de objetos almacenados en caché
- Invalidación manual de directivas de control de caché mediante el enrutamiento de solicitud de aplicaciones
- Preparación de nodos de caché en el enrutamiento de solicitud de aplicaciones
Si no se ha instalado la versión 2 del Enrutamiento de solicitud de aplicaciones, puede descargarla en:
- Versión 2 del enrutamiento de solicitud de aplicaciones de Microsoft para IIS 7 (x86) aquí (
https://download.microsoft.com/download/4/D/F/4DFDA851-515F-474E-BA7A-5802B3C95101/ARRv2_setup_x86.EXE). - Versión 2del Enrutamiento de solicitud de aplicaciones de Microsoft para IIS 7 (x64) aquí (
https://download.microsoft.com/download/3/4/1/3415F3F9-5698-44FE-A072-D4AF09728390/ARRv2_setup_x64.EXE).
Siga los pasos descritos en este documento para instalar la versión 2 de ARR.
Paso 1: Información general sobre la característica de compresión en ARR.
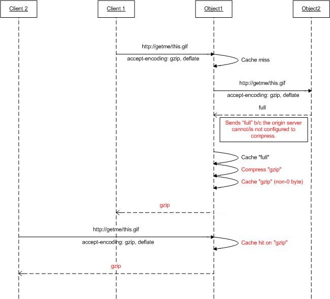
En función del encabezado de solicitud de codificación de aceptación, los servidores web pueden comprimir una respuesta en un formato codificado (comprimido) que el cliente pueda comprender. Aunque muchos de los servidores web soportan diferentes formatos de compresión, como gzip o deflate, es posible que no estén habilitados. Cuando las solicitudes se envían mediante ARR y ARR está configurado para usarse como proxy de caché, ARR se puede configurar para comprimir las respuestas (y, por lo tanto, almacenar en caché el contenido como objetos comprimidos), incluso si es posible que los servidores web de origen no compriman las respuestas en función del encabezado accept-encoding.
En el diagrama siguiente se muestra cómo funciona esta característica:
Paso 2: Activación o desactivación de la compresión en ARR.
Esta característica está habilitada de forma predeterminada y se puede encontrar en la página Configuración de caché.
Inicie el Administrador de IIS.
El caché de disco para ARR se configura en el nivel de servidor. Seleccione el servidor en la vista de árbol de navegación.

Haga doble clic en Application Request Routing Cache (Caché del Enrutamiento de solicitud de aplicaciones).
En el panel Acciones, haga clic en Cache Configuration (Configuración de caché).
Use la casilla Enable compression (Habilitar compresión) para habilitar o deshabilitar esta característica en ARR.
Resumen
Ha configurado y habilitado correctamente una caché de disco para ARR. Para ver otros tutoriales de la versión 2 de ARR, consulte los documentos de este artículo.



