Observação
O acesso a essa página exige autorização. Você pode tentar entrar ou alterar diretórios.
O acesso a essa página exige autorização. Você pode tentar alterar os diretórios.
Importante
O Azure Data Studio será desativado em 28 de fevereiro de 2026. Recomendamos que você use a extensão do MSSQL para Visual Studio Code. Para obter mais informações sobre como migrar para o Visual Studio Code, visite O que está acontecendo com o Azure Data Studio?
Os widgets de insight usam as consultas Transact-SQL (T-SQL) que você usa para monitorar servidores e bancos de dados e as transforma em visualizações repletas de insights.
Os insights são quadros e gráficos personalizáveis que você adiciona aos painéis de monitoramento de servidor e de banco de dados. Veja insights rápidos sobre seus servidores e bancos de dados e, em seguida, aprofunde-se em mais detalhes e inicie as ações de gerenciamento que você definir.
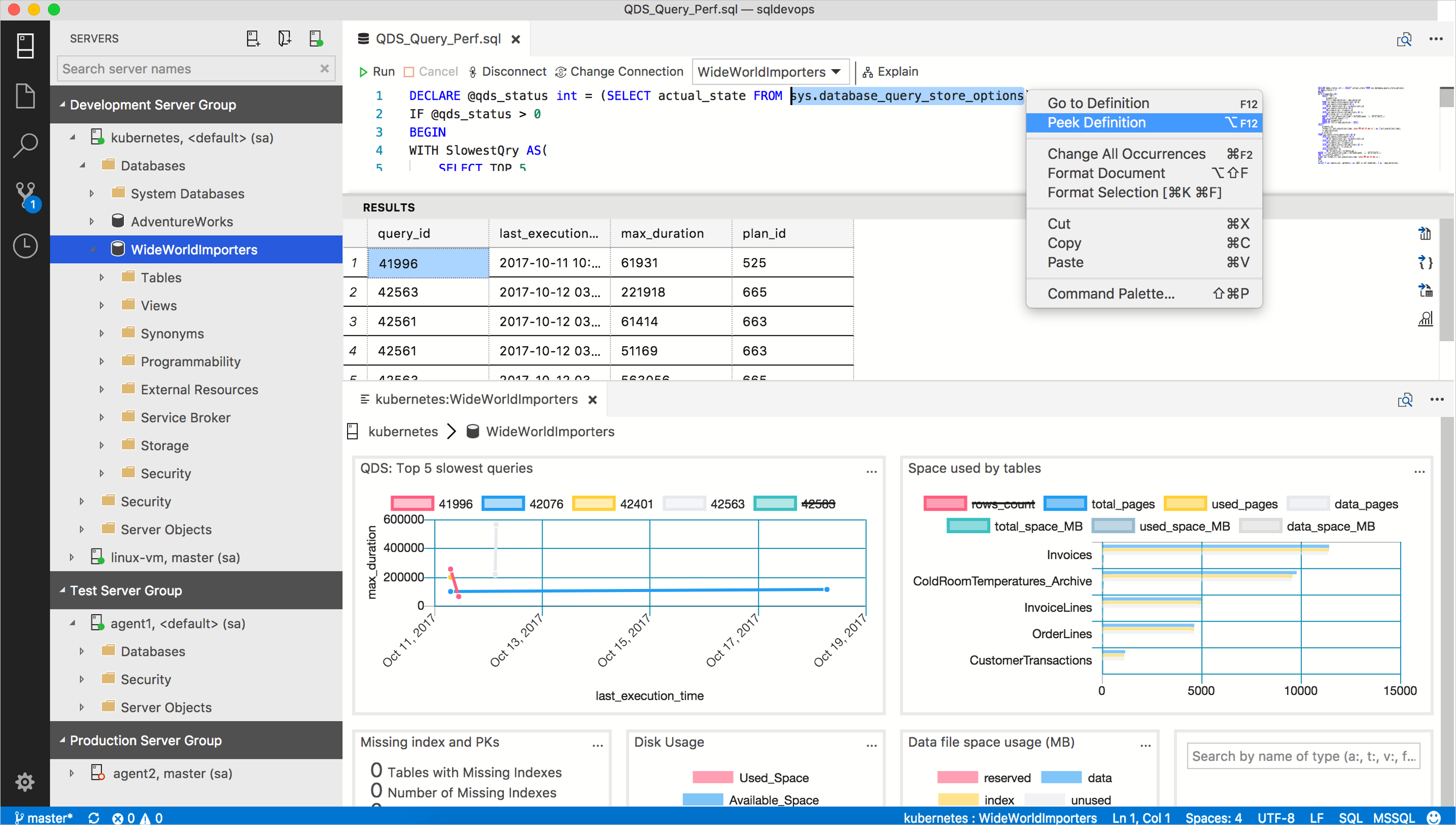
Você pode criar painéis de gerenciamento de servidor e de banco de dados incríveis semelhantes ao exemplo a seguir:
Para começar a criar diferentes tipos de widgets de insights, confira os seguintes tutoriais:
- Criar um widget de insight personalizado
- Habilitar widgets de insights internos
Consultas SQL
O Azure Data Studio tenta evitar a introdução de mais um idioma ou uma interface do usuário pesada, assim, ele tenta usar o T-SQL o máximo possível com a configuração de JSON mínima. A configuração de widgets de insight com o T-SQL aproveita as incontáveis fontes existentes de consultas T-SQL úteis que podem ser transformadas em widgets mais sofisticados.
Os widgets de insight são compostos por uma ou duas consultas T-SQL:
- A consulta do widget de insight é obrigatória e é a consulta que retorna os dados que aparecem no widget.*
- A consulta de detalhes do insight só será necessária se você estiver criando uma página de detalhes de insight.*
Uma consulta do widget de insight define um conjunto de dados que renderiza uma conta, um quadro ou um gráfico. A consulta de detalhes de insights é usada para listar informações relevantes de detalhes de insight em um formato de tabela no painel de detalhes do insight.
O Azure Data Studio executa consultas do widget de insights e mapeia os resultados da consulta para o conjunto de dados do gráfico, e então o renderiza. Quando os usuários abrem os detalhes de um insight, ele executa a consulta de detalhes do insight e imprime o resultado em uma exibição de grade dentro da caixa de diálogo.
A ideia básica é escrever uma consulta T-SQL de forma que possa ser usada como um conjunto de dados de um widget de contagem, quadro e gráfico.
Resumo
A consulta T-SQL e seu conjunto de resultados determinam o comportamento do widget de insight. Escrever uma consulta para um tipo de gráfico ou mapear um tipo de gráfico correto para a consulta existente é a principal consideração para criar um widget de insight eficaz.