Partilhar via


Designer de esquema

O designer de esquema na extensão MSSQL para Visual Studio Code simplifica designs de esquema complexos e fornece uma compreensão mais intuitiva de suas estruturas de banco de dados. Ele integra a funcionalidade de diagrama de banco de dados para visualizar esquemas existentes e permite que os desenvolvedores projetem e gerenciem bancos de dados diretamente em um ambiente gráfico sem a necessidade de escrever instruções Transact-SQL (T-SQL).

Captura de tela da visão geral do designer de esquema mostrando um diagrama de esquema de banco de dados.

Caraterísticas

O designer de esquema oferece estes recursos:

  • Visualize a estrutura do banco de dados com diagramas interativos.
  • Crie ou edite tabelas, chaves estrangeiras, chaves primárias e restrições.
  • Pesquise, arraste e solte, filtre, amplie, use um minimapa e organize diagramas automaticamente para navegação e personalização eficientes.
  • Exporte seus diagramas de esquema para compartilhar com sua equipe ou incluir na documentação.
  • Gere e visualize automaticamente scripts T-SQL somente leitura que representam as suas alterações de esquema.
  • Revise e aplique alterações ao banco de dados com o recurso Publicar alterações.

Abrir editor de esquemas

Clique com o botão direito do mouse no banco de dados no pesquisador de objetos e selecione Design Schema no menu. Isso abre a exibição do designer de esquema, que permite que você veja o diagrama de banco de dados visual.

Captura de tela do ponto de entrada para abrir o designer de esquema na extensão MSSQL do Visual Studio Code.

Uma vez dentro do designer de esquema, você encontra uma tela com vários recursos de navegação. As instruções para se orientar:

  • Panorâmica e zoom: selecione e arraste para qualquer lugar na tela para mover o diagrama. Use a roda de rolagem do mouse ou gestos do trackpad para aumentar e diminuir o zoom para uma visão mais próxima ou mais ampla.

  • Minimapa: Utilize o minimapa integrado (localizado no canto inferior direito do designer) para navegar rapidamente por esquemas grandes ou complexos.

    Captura de tela do recurso de minimapa no designer de esquema para navegação rápida.

  • Arrastar e soltar: reorganize tabelas e relacionamentos arrastando elementos na tela. Isso ajuda você a criar um layout que faça sentido para você ou sua equipe.

  • Pesquisar e filtrar: use a caixa de pesquisa (Ctrl+F ou Cmd+F) para localizar tabelas ou colunas específicas. Aplique filtros para se concentrar em determinadas partes do esquema ou ocultar elementos irrelevantes.

  • Organizar automaticamente: O diagrama é organizado automaticamente em um layout claro e legível por padrão. Se você tiver reposicionado tabelas manualmente e quiser redefinir a exibição, selecione o botão Autoorganizar para reorganizar as tabelas no layout otimizado padrão.

Compreender a estrutura e as relações da tabela

Depois de entrar na vista do designer de esquema, vê a visualização das tabelas do banco de dados. Cada tabela exibe seu esquema e nome da tabela, colunas, tipos de dados e chaves primárias mostrados como um ícone de chave.

Captura de tela de uma estrutura de tabela mostrando colunas, tipos de dados e chaves primárias no designer de esquema.

As relações de chave estrangeira são representadas por setas de ligação entre as colunas. Por exemplo, no diagrama anterior, a AddressID coluna na tabela faz referência CustomerAddress à AddressID coluna na Address tabela, representando visualmente a relação entre elas.

Adicionar ou editar tabelas

Para adicionar uma nova tabela, selecione o botão Adicionar tabela na barra de ferramentas superior. Para editar uma tabela existente, selecione o ícone de lápis na tabela que deseja modificar diretamente no diagrama.

Captura de tela do painel do editor de tabela para adicionar ou modificar detalhes da tabela no designer de esquema.

Esta ação abre a guia Tabela no Editor de Tabela em um painel lateral, onde você pode:

  • Selecionar ou alterar o esquema
  • Definir o nome da tabela
  • Adicionar novas colunas com nome, tipo de dados, valor padrão e restrições
  • Marcar uma ou mais colunas como chaves primárias
  • Excluir ou atualizar colunas existentes conforme necessário

Depois de fazer as alterações, selecione Salvar para aplicá-las. O diagrama é atualizado para refletir suas alterações. Para recursos mais avançados de edição de tabela, como a criação de índices ou a configuração de regras de restrição, use o designer de tabela na extensão MSSQL para Visual Studio Code.

Adicionar ou editar relações de chave estrangeira

Para gerir relações de chave estrangeira, selecione os três pontos (...) numa tabela no diagrama e selecione Gerir Relações.

Captura de tela do ponto de entrada do gerenciamento de relacionamentos no designer de esquema.

Esta opção abre a guia Teclas Estrangeiras no painel lateral Editor de Tabela, onde você pode:

  • Adicionar novas relações de chave estrangeira fazendo referência a chaves primárias em outras tabelas
  • Definir o nome da chave estrangeira
  • Editar chaves estrangeiras existentes para atualizar ou corrigir relações

Captura de ecrã do painel de gerenciamento de relacionamentos de chave estrangeira no designer de esquema.

As alterações são refletidas automaticamente no diagrama visual, com setas mostrando a direção de cada relação.

Captura de tela de setas que representam relações de chave estrangeira entre tabelas no designer de esquema.

Como alternativa, você pode criar uma relação arrastando uma seta de uma coluna para outra diretamente no diagrama. Este método define uma relação um-para-um entre as colunas selecionadas.

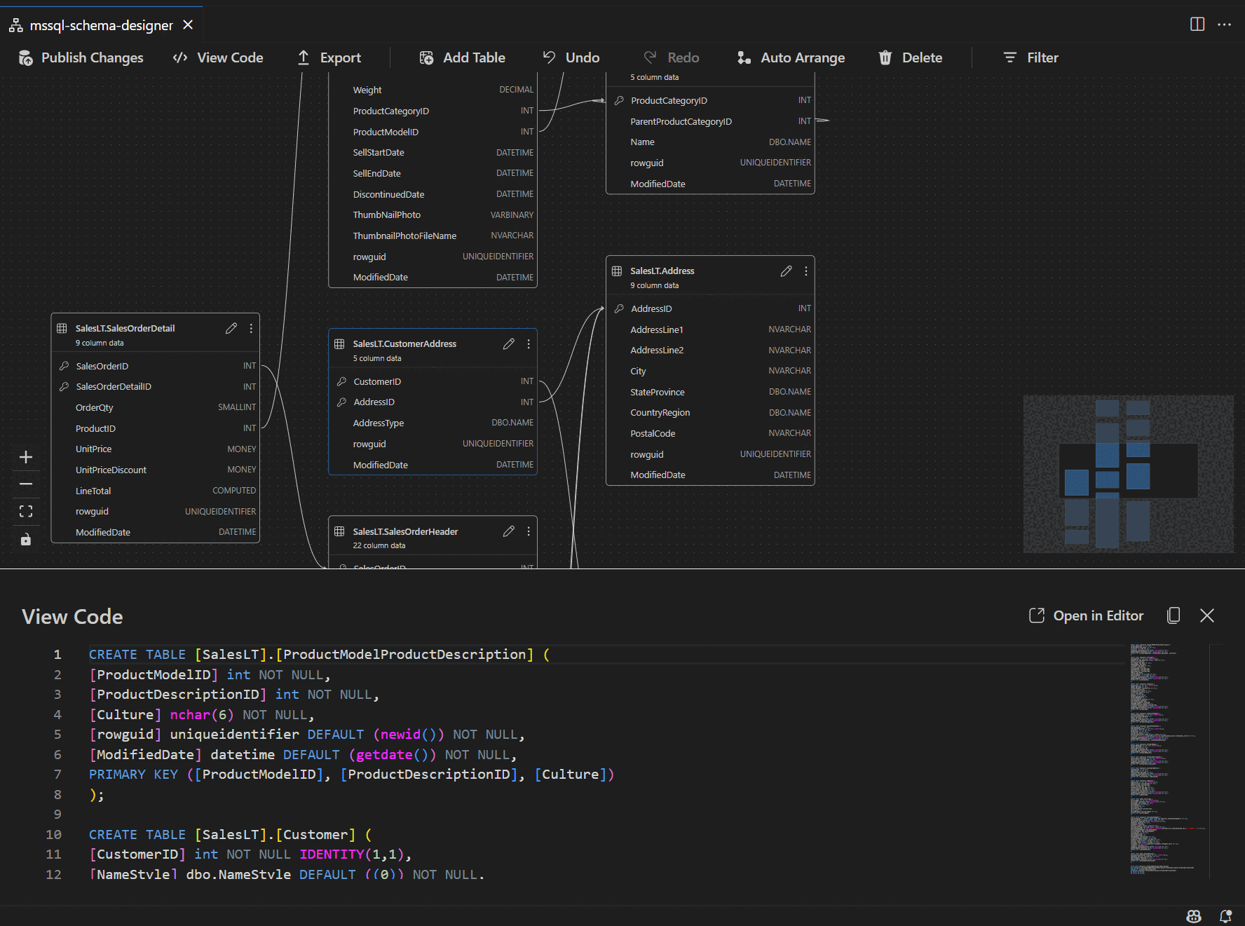
Exibir definição de esquema no painel de script

Na barra de ferramentas da faixa de opções, selecione o botão Exibir código para abrir o painel inferior. Este painel mostra o script T-SQL somente leitura que exibe em tempo real as ações executadas no designer de esquema.

Captura de tela do painel de exibição de código mostrando scripts T-SQL gerados pelo designer de esquema.

Rever e publicar as alterações

Quando terminar de editar tabelas ou relações, selecione o botão Publicar alterações na barra de ferramentas superior. Isso gera um relatório de resumo de alterações listando todas as modificações pendentes no seu esquema.

Captura de tela do recurso de publicação de alterações no designer de esquema resumindo modificações de esquema.

Analise o relatório cuidadosamente e marque a caixa de confirmação para reconhecer e aceitar quaisquer riscos potenciais associados à aplicação das alterações. Esse processo é alimentado pelo DacFX (Data-tier Application Framework), que garante que as atualizações de esquema sejam implantadas sem problemas, de forma confiável e com o mínimo de interrupção no banco de dados.